New Room Data Sheet Module for Optimal Room Information Management
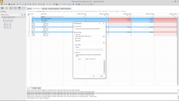
The new Room Data Sheet module in LINEAR Building marks a decisive step toward BIM-compliant planning. It enables the management of digital, machine-readable room parameters from early design phases – whether a complete CAD building model exists, or the data originates from Excel. The Excel Room Data Sheet synchronization available since version 25.2 has been comprehensively enhanced in version 26.0. The new module can store, display, edit, verify, and calculate virtually any conceivable room parameter. Native LINEAR parameters, user-defined parameters, as well as CAD and Excel imports are all equally supported.
For efficient organization, you can use individually customizable structure configurations: beyond the classic building structure, rooms can be grouped by room type, zones, or other criteria. Data entry takes place in thematically organized property sets that are clearly displayed in tabular form. Intelligent filters, sorting functions, and automatic plausibility checks help immediately identify errors and inconsistencies.
The information collected in the Room Data Sheet module provides a reliable foundation for calculations, such as heating and cooling loads, and is synchronized across all relevant LINEAR planning modules. The Room Data Sheet serves as a central data collection point that can be continuously maintained and used by all project participants.
Benefits at a glance:
- BIM-compliant management of digital room parameters from CAD or Excel
- Flexible and individual structure configurations for tailored organization
- Thematically grouped property sets with filter, sort, and plausibility functions
- Support for automatic data validation and target/actual comparisons
- Seamless synchronization and data flow across all design phases and modules
- Central data repository for collaborative work and efficient project management
Automatic Dimensioning in the Pipe Route Concept
The proven Pipe Route Concept has been expanded with a powerful calculation module. This feature enables duct and pipe dimensions to be determined easily, quickly, and precisely using the distribution network topology of the designed pipe routes in early design phases – based on existing space information.
Energy and volume flow data are taken directly from the MEP spaces. This allows designers to record central building data in LINEAR Building at an early stage and automatically transfer it to the MEP spaces:
- Heating demand → estimated heat loads
- Cooling demand → cooling loads using simplified methods
- Outdoor air volume flows → air quantity determination
- Waste water/potable water consumers → captured via the new Room Data Sheet module
Through feed-in, collection and transfer points – similar to the familiar "network start/end" objects – additional information relevant for dimensioning is assigned to the pipe routes:
- Definition of generation systems
- Assignment of system classes
- Differential Temperature (flow/return)
- Coverage of defined demands by respective systems
- Additional boundary conditions for calculation
By combining multiple rooms into supply zones with collection points, main routes can be dimensioned particularly efficiently. The calculated loads are automatically aggregated via the designed pipe routes and appropriately assigned systems in the start and end components and dimensioned section by section. The determined dimensions can then be used directly in the established pipe route concept – from defining cross-sections to automatically generating pre-sized pipes in the model.
Benefits at a glance
- Greater design reliability through early, precise dimensioning
- Significantly reduced design effort through automatic calculation
- Continuous data consistency from demand definition to model generation
- Efficient, transparent and BIM-compliant design across all disciplines
With this new calculation module, pipe route planning becomes an integral part of the early and preliminary design phases.
3D Visualization of MEP Space Parameters
With the space data visualization, you can clearly display all parameters of your MEP spaces in a 3D view. The function creates colored visualization bodies for your selected space parameters in a temporary view – ideal for quick analysis and evaluation of your design data. This rprovides a clear visualization in all design phases that you can use for a wide variety of purposes: check room sizes, occupancy or room types early on, or quickly and intuitively verify the design temperatures. Continuous parameters such as temperatures or volume flows are visualized using customizable color gradients, while discrete parameters like room types or usage categories are automatically color-coded. Once the visualization meets your requirements, you can save the temporary view and convert it into a permanent Revit view that you can use anytime for plans or presentations.
Benefits at a glance
- Fast analysis through temporary 3D views with color-coded space parameters and automatic legends
- Flexible visualization of continuous and discrete data with individual color schemes
- Applicable in all design phases – from early space planning to final design verification
- Saving of reusable views for professional documentation and presentations
This innovative visualization tool makes complex space data instantly understandable and gives you full control over your analysis views at every project stage.
Neutral Bills of Quantities at the Touch of a Button – Effortless Removal of Manufacturer Data and Editable Short Texts
Would you like to run calculations with manufacturer components while generating a completely neutral bill of quantities? With the "Output Manufacturer-Neutral Material" option, this is now conveniently possible. All manufacturer-related information is automatically removed from the bill of quantities. This is ideal for open tenders or project-wide material reporting.
Additionally, you can now customize all short texts individually – including those imported from the CAD Browser or user-defined components. This lets you flexibly add project-specific details and tailor the output to your exact needs.
Benefits at a glance
- Manufacturer-neutral bill of quantities with one click
- Fully customizable short texts for complete control
- Flexibly add extra information at any time
- Greater transparency for tendering, procurement, and documentation
Scheme Editor: Intelligent Editing with Full Model Integrity
The Scheme Editor revolutionizes scheme editing: work directly on your schemes – whether derived from Revit models or transferred from LINEAR Building – without losing component connections. Moving elements automatically updates pipes and embedded components. No more manual adjustments, no broken connections. With intelligent layout functions such as repositioning, flipping, alignment, you can adapt your schemes to new requirements in seconds, not hours. All changes are reliably written back to the drawing view. Your scheme remains consistent and efficient.
Benefits at a glance
- Automatic connection updates – no manual adjustements needed
- Intelligent layout tools for fast and flexible adjustments
- Full model integrity from schematic to drawing view
- Seamless integration with Revit – bidirectional linking
This is just a small selection from the complete V26 feature list! Check out the complete list in the LINEAR What's New.




















