MENGENERMITTLUNG UND KOSTENPLANUNG AUS BAUVERTRAGLICHER SICHT IM LEISTUNGSBILD NACH HOAI
 Ein kurzer Blick auf die Normenwelt vorab. Auch nach aktueller HOAI ist die DIN 276-1 „Kosten im Bauwesen; Teil 1: Hochbau“ in der Fassung von 2008 aus bauvertraglicher Sicht die maßgebende Kostenberechnungsgrundlage. An dieser orientiert sich die jüngste VDI 2552 im Teil 3 „Building Information Modeling - Modellbasierte Mengenermittlung zur Kostenplanung, Terminplanung, Vergabe und Abrechnung“ (2018): Als Grundleistung nach HOAI ist für das Leistungsbild der technischen Ausrüstung eine Mitwirkungsverpflichtung bei der Erstellung von Kostenprognosen in den Leistungsphasen 2 und 3 vorgesehen (Kostenschätzung und -berechnung, vgl. Tab. 1). 
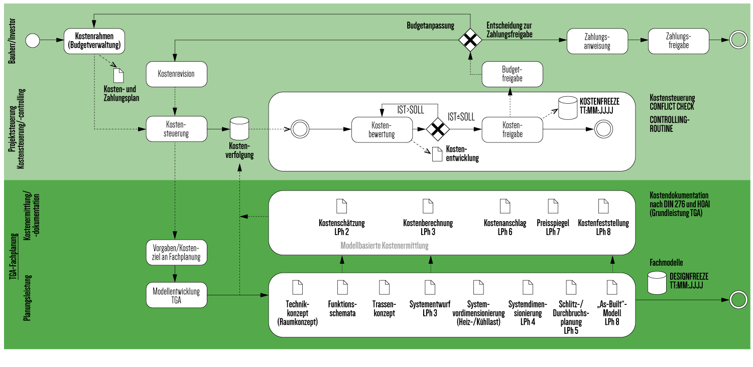
 Die zu ermittelnden Kostenkennwerte basieren auf der Flächenermittlung der Bruttogeschossfläche (BGF) nach DIN 277 (vgl. Tab. 2). Der planungsbegleitende Abgleich mit dem gesetzten Baubudget (Kostenrahmen) soll – zumindest in der Theorie – bereits eine Kostenkontrolle anhand von flächenbasierten Kennwerten in den Entwurfsphasen gewährleisten (vgl. Abb. 1, 2). In der VDI 2552-3 wird dafür der Fachbegriff der Informationstiefe eingeführt und mit dem Hinweis versehen: „Je relevanter die Kostengruppe für die Gesamtkosten der Bauwerkserstellung oder -nutzung, desto früher sollte die Informationstiefe [für die Planungsbereiche Termine, Kosten und Geometrie] erhöht werden.“
Die Frage nach der Herkunft und Qualität von Kostenkennwerten für die Kostenschätzung und -berechnung stellt die VDI 2552-3 nicht. Allgemein gesprochen sind Kostenprognosen mittels statistischer Kostenkennwerte, wie sie die DIN 276-1 und die VDI 2552-3 auf Basis der Bruttogeschossfläche (BGF) vorschlagen, immer mit mehr oder weniger Unschärfe behaftet. Dies gilt unabhängig davon, ob die Kostenkennwerte nun aus dem eigenen Datenbestand oder externen Bibliotheken (BKI Kostenplaner, DBD BIM, Sirados Baudaten ...) eingepflegt werden. Dieser Umstand betrifft auch die Gebäudeausrüstung, da in frühen Entwurfsstadien die dimensions- und qualitätsbestimmenden Einflussgrößen als maßgebende Kostenfaktoren für ein Anlagenkonzept noch nicht abschließend geklärt sind – marktbedingte Baupreisschwankungen außen vorgelassen. Leicht nachvollziehbar wird diese methodische Unschärfe am Beispiel der Raumflächenkonditionierung, da zwischen lufttechnisch behandelter oder konditionierter zu unkonditionierter BGF innerhalb der Kostengruppen 420 „Wärmeversorgungsanlagen“ und 430 „Raumlufttechnische Anlagen“ nicht unterschieden wird. Es ist einleuchtend, dass der Kostenaufwand für beheizte und belüftete Bruttogeschossflächen im Gegensatz zu unkonditionierten Flächenabschnitten ungleich höher ausfällt. Für das Kostenergebnis sind die Art der Flächennutzung und -konditionierung sicherlich ausschlaggebend. Per se sieht die DIN 276-1:2008 eine Berechnung getrennt nach unterschiedlichen Versorgungsbereichen o. ä. aber nicht vor.
Im Umkehrschluss wird sich der Fachplaner nicht dazu veranlasst sehen, den Detaillierungsgrad für die TGA-relevanten Kostengruppen 400 und 500 zum Zweck einer noch relativ volatilen Kostenprognose in den Entwurfsphasen vorauseilend zu erhöhen, sofern die entsprechende Planungsgrundlage fehlt. Die grundsätzliche Empfehlung in Bezug auf die Informationstiefe muss deshalb lauten, nur so früh, wie es im Planungsprozess auch sinnvoll umsetzbar ist, die Informationstiefe zu erhöhen.
AUSSCHREIBUNGSÄQUIVALENTE INFORMATIONSTIEFE IM MODELL
 Es ist selbsterklärend, dass der Genauigkeitsgrad der Kostenermittlung eng mit der Informationstiefe verknüpft ist, also mit der Information, die über entsprechende Attribute (Bauteileigenschaften) über das Bauteil bekannt sind. Bezogen auf den Planungsprozess ist eine belastbare Kostenprognose erst mit einem ausschreibungsreifen Planungsstand nach der Ausführungsplanung erreichbar, wenn ein gezeichnetes Bauelement sowohl mengen- als auch qualitätsbezogen einer Leistungsposition zugeordnet werden kann (Abb. 3). 
Dieser Planungsstand ist theoretisch erreicht, wenn Ausführungsqualitäten und geometrische Eigenschaften ein ausschreibungsfähiges Aufmaß bzw. die Mengenermittlung am Modell erlauben. Anders ausgedrückt: Wenn Mengen und Ausführungsqualitäten eine „Bepreisung“ einzelner Bauteilelemente oder -gruppen im Sinne von Leistungsbausteinen ermöglichen. Aus Kostensicht entspricht dies der Weiterentwicklung des Kostenmodells hin zu einer leistungs- und modelläquivalenten Feinkalkulation auf Positionsebene zur Aufstellung eines Leistungsbeschriebs in Leistungsphase 6 (Kostenanschlag, vgl. Abb. 2).
GRUNDLAGE FÜR BIM 5D: MODELLBASIERTE AUSFÜHRUNGSQUALITÄTEN UND MENGENERMITTLUNG
 Um von einer modellbasierten Kostenermittlung oder Ausschreibung zu sprechen, sollte das Modell die „ausschreibungsäquivalente“ Informationstiefe in Bezug auf die Ausführungsqualität und eine vollständige Mengenermittlung zur Aufstellung eines Leistungsverzeichnisses mitliefern. Beide Punkte unterliegen jedoch Einschränkungen, wie im Folgenden erläutert wird.
Zum einen kann das Modell alleine die geforderte Informationstiefe bezogen auf die Ausführungsqualität nur bedingt leisten, da zweckgemäß nicht jede ausschreibungsrelevante Kenngröße oder Metainformation am Modell mitgeführt wird, was verschiedene Gründe hat:
- Es kommt gegebenenfalls auch CAD-fremde Software zum Einsatz, z. B. zur Bestimmung der Leistungscharakteristika von Anlagen (Stichwort Anlagendimensionierung).
 - Die Ausführungsqualität und damit der Kalkulations- bzw. Einheitspreis des Bieters setzt sich in der Regel aus Material-, Lohn-, Geräte- und Transportkosten zusammen. Der Bieter hat die Wahlfreiheit, gemäß eigener Sach- und Fachkunde, die Leistung entsprechend den Anforderungen in der Leistungsbeschreibung anzubieten und die dazu notwendigen Produkte oder Bau- bzw. Herstellungsverfahren selbst zu bestimmen. Dies gilt im Besonderen bei produktneutraler Ausschreibung von Bauprodukten und -leistungen. Besondere Leistungen, wie beispielsweise Funktionsmessungen oder montagerelevante Kosten (Zuschläge für Schwierigkeitsgrad, besondere Anforderung bei der Ausführung an die Hygiene oder den Arbeitsschutz auf der Baustelle etc.) sind CAD-seitig nicht sinnvoll „modellierbar“; Gleiches gilt für die Baustelleneinrichtung.
 
Letztgenannte Punkte verdeutlichen, dass die Fachkenntnis des Kalkulators bzw. Ausschreibenden und ein AVA-Programm nicht ohne Weiteres ersetzbar sind. Der Ausschreibende steht in der Verantwortung, die geforderte Ausführungsqualität gemäß seiner Sachkenntnis auf Basis der Mengenermittlung für den Langtext oder die Vorbemerkungen inklusive vertraglicher Modalitäten (allgemeine und technische Vertragsbedingungen) zu ergänzen und gegebenenfalls fehlende Informationen von den Planungsverantwortlichen einzufordern.
Zum anderen stellt sich das Thema der modellbasierten Mengenermittlung in der TGA auch nochmals komplexer dar, da im Gegensatz zum Mauerwerksaufmaß einer einfachen Wand (Länge x Breite x Höhe) die Beschreibung der Geometrie eines Kanalformteils eine ungleich höhere Parameteranzahl benötigt (Abb. 4). Dies auch vor dem Hintergrund, dass ein Aufmaß nach VOB nicht willkürlich, sondern nach festen Aufmaß- bzw. Abrechnungsregeln zu erfolgen hat.
Im Idealfall liefert die Parametrik eines Bauteils die entsprechenden Abrechnungsgrößen, also die erforderlichen Modellparameter in der CAD-Umgebung mit. Denn ohne die entsprechenden Aufmaßgrößen ist ein modellbasierte Mengenermittlung nicht möglich.
Mit Anlegen einer entsprechenden Bauteilliste oder einer exportspezifischen Parameterdatei können beliebige erweiterte Parametersätze für die Mengenermittlung gezielt nach IFC übertragen werden (vgl. Abb. 5). Bei Nutzung der Produkte aus dem LINEAR CAD-Browser ist es weiterhin möglich, die hinterlegten Kurz- und Langtexte in die IFC-Datei zu übergeben.
AVA-INTEGRIERTE MENGENERMITTLUNG AM IFC-MODELL
 Dieser Umstand bedingt auch die Hürden für den Nutzer, die bei einem AVA-integrierten Modellaufmaß vom Fachplaner oder Kalkulator zu nehmen sind – eine aufmaßgerechte Modellierung von TGA-Bauteilen sei vorausgesetzt:
Viele der am Markt verfügbaren AVA-Produkte bieten mittlerweile den IFC-Modellimport zur modellbasierten Mengenermittlung an. Verlässt man sich allerdings auf die IFC-Standardklassen und nimmt keine Änderungen der Exportfunktionalität in der CAD-Autorensoftware vor, ist der Informationsverlust mitunter beachtlich. Zurückzuführen ist dies auf die IFC-Standardklassen und die verknüpften Standardparameter (sog. „Psets“ und „Base Quantities“, vgl. Tab. 3). Die IFC-Klassen für Formteile von Lüftungskanälen und -rohren besitzen die erforderlichen Aufmaßgrößen nach DIN ATV 18379 nicht. Ohne Erweiterung der IFC-spezifischen Exportparameter um die erforderlichen Aufmaßgrößen führt dies zwangsläufig dazu, dass davon abweichende und unter Umständen aufmaßrelevante Parameter eines Bauteils nicht nach IFC überführt werden und damit auch nicht für die AVA-seitige Mengenberechnung zur Verfügung stehen.
AUFMAß NACH VOB/C
 Die einschlägigen Regelwerke und deren Berechnungsvorschriften für ein VOB-gerechtes Aufmaß finden sich in der VOB Teil C „Technische Vertragsbedingungen für Bauleistungen“. Der Begriff des „VOB-gerechten“ Aufmaßes bezieht sich auf die dort referenzierten DIN-Normen für Allgemeine Technische Vertragsbedingungen (kurz ATV DIN). Sofern die VOB/C vereinbart ist, sind planende und bauausführende Auftragnehmer an die dort festgelegten Aufmaß- bzw. Abrechnungsregeln gebunden.
Für die Abrechnung ist es den baubeteiligten Vertragspartnern grundsätzlich freigestellt, ein (gemeinsames) Baustellenaufmaß oder ein Planaufmaß (am Datenmodell) zu vereinbaren, solange die Leistung nachvollziehbar und prüfbar ist (vgl. ATV DIN 18299). Gewerke- oder leistungsabhängig ist eine datenmodellbasierte Abrechnungsgrundlage jedoch nicht immer umsetzbar, wie z. B. bei Abbrucharbeiten und Entsorgungsleistungen. Die abzurechnende Leistung kann in diesen Fällen mitunter nur mittels Baustellenaufmaß ermittelt und geprüft werden.
MODELLBASIERTE MENGENERMITTLUNG MIT LINEAR
 Die vorausgehend erläuterten Herausforderungen einer ausschreibungsäquivalenten Mengenermittlung mit dem CAD-Modell sind zum Teil auch die Ursache für den holprig gelösten Brückenschlag zwischen CAD- und AVA-Software. Vor allem der potenzielle Informationsverlust bei der Nutzung proprietärer Schnittstellen wie IFC fordert dem Planer schnittstellen-spezifische Kenntnisse und eine gewisse Zeitinvestition ab.
Dies ist ein Argument für die LINEAR, sich dem Thema BIM 5D entwicklungsperspektivisch anzunehmen. Modellbasiertes Arbeiten sollte kein Selbstzweck sein. Bereits vorhandene Informationen über ein Bauteil sollten auch softwareübergreifend und ohne Informationsverlust nutzbar gemacht werden, sodass der Anwender einen echten Effizienzvorteil daraus ziehen kann. Im Idealfall kann der Aufwand für die zeitraubende Mengenermittlungen mit einem hohen Automatisierungsgrad signifikant reduziert werden. Anwenderseitige Berechnungsfehler bei der Mengenermittlung können dadurch praktisch ausgeschlossen werden.
Die Bedingung ist, dass Modellparameter „aufmaßkonform“ erstellt sind und entsprechend eindeutige, d. h. formalisierbare Berechnungsregeln existieren. Die Voraussetzungen dafür schaffen CAD-seitig entsprechend parametrisierte Bauteilbibliotheken und formalisierte Abrechnungsregeln, wie sie den DIN ATVs der VOB/C zugrunde liegen. Seit einiger Zeit sind bereits die neutralen LINEAR-Kanalklassen in Revit mit einer Parametrik versehen, die ein Kanalaufmaß nach DIN 18379 ermöglicht. Dieser Ansatz wird aktuell nachgeschärft, damit ein exakter Export in die Fertigung mithilfe der e-klimaX-Schnittstelle sowie ein modellbasiertes Aufmaß nach DIN 18379 oder ÖNORM H 6015-2 (in Planung) erfolgen kann.
Im Gegensatz zu den bekannten Funktionalitäten aus unseren AutoCAD-Lösungen wird dies Revit-seitig nicht über einen einfachen Dateiexport oder Ausgabereport erreicht, sondern es wird ein oberflächengestützter Workflow angeboten, der es erlaubt, Revit-integriert auch mit bereits vorhandenen Familien zu arbeiten (Abb. 6). Dies ermöglicht dem Anwender maximale Transparenz und Nachvollziehbarkeit der Ergebnisse und bietet durch algorithmische und visuelle Kontrollmechanismen ein geeignetes Werkzeug für die Integration von Drittfamilien in den Prozess. Sofern die Parametrik es zulässt, können die Bemaßungsstandards direkt auf eigene Konventionen abgebildet werden. Sollte dies nicht gelingen, helfen in vielen Fällen einmalige administrative Ergänzungen der Familien, z. B. um Bauteilcodes oder ermittlungsrelevante Parametrik.
In Verbindung mit der Klassifizierung nach Kostengruppen stehen dem Fachplaner damit LINEAR-Werkzeuge für ein VOB-gerechtes Kanalaufmaß in Kombination mit einer DIN-gerechten Kostenauswertung zur Verfügung. Eine Erweiterung der Bauteil-Bibliothek mit weiteren aufmaßkonformen Familien ist in Planung. Ausgenommen von einem rechnergestützten Aufmaß sind natürlich Leistungen, welche sich nicht sinnvoll modellbasiert erfassen lassen, sowie nicht-standardisierbare oder nicht-standardisierte Bauteile, wie am Beispiel der Lüftungskomponenten ersichtlich wird (vgl. Tab. 4).
BIM 5D – DER WEG IST DAS ZIEL
 Was in einschlägigen BIM-Normen zum Thema 5D propagiert wird, stellt sich in der Umsetzung häufig als Kompromisslösung dar, wie das Beispiel der modellbasierten Mengenermittlung mit IFC demonstriert. Damit einhergehend sind Zielkonflikte vorprogrammiert. Der prozessbedingte Medienbruch zwischen Ausführungsplanung und Ausschreibungsphase ist hier nicht nur durch verschiedene Softwareanwendungen und Datenformate angezeigt (CAD und AVA, IFC und GAEB), sondern offenbart sich auch im beteiligten Personenkreis und Verantwortlichkeiten (Fachplaner und Kalkulator). 
Unabhängig von technischen Hürden im digitalen BIM-Prozess ist es für ein vorausschauendes Kostencontrolling wichtig, für eine offene und transparente Kommunikation des Kostenziels auch innerhalb der einzelnen Fachdisziplinen einzutreten, um das Kostenbewusstsein auf Planer- und Bauherrenseite für die kostenentscheidende Ausführungsplanung zu schärfen. Klassischerweise übernimmt diese Rolle das baubetriebliche Projektmanagement oder die Projektsteuerung im Austausch mit dem Bauherren. Die prozess- und rollenabhängigen Hol- und Bringschulden zwischen Planungs- und Projektmanagementebene sind BIM-gemäß vorab mittels BAP und AIA (BIM-Abwicklungsplan und Auftraggeber-Informations-Anforderungen) festzulegen. Das betrifft auch Anforderungen an Datenaustauschformate, damit Daten adressatengerecht erstellt und termintreu verarbeitet werden können. Ein zentrales Datenmanagement ist hier von Vorteil, um die Datenverfügbarkeit sicherzustellen, aber gewährleistet noch keinen geregelten Datenaustausch zwischen den Beteiligten. Aus Erfahrung mit unseren Kunden bestehen gerade im Bereich des BIM-spezifischen Prozesshandlings daher offene Fragen. Das nicht nur, wenn es um Softwarehandling oder Datenaustauschformate geht. Medienbrüche sind generell nicht vermeidbar, aber als Softwareentwickler ist es unser Ziel, Schnittstellen für den Anwender möglichst reibungsfrei zu gestalten und leichtgängige Lösungen für BIM-spezifische Anforderungen zu finden – auch über den eigenen Tellerrand hinaus.
Caroline Christine Lorz

Wir wissen, dass unterschiedliche Bürostandards und -arbeitsweisen mitunter differenzierte Lösungsansätze verlangen. Um auf unsere individuellen Kundenanforderungen zu reagieren, steht Ihnen innerhalb der LINEAR-Familie die buildingLABS mit anwendungsspezifischer Expertise und BIM-affinem Know-how zur Seite. Ob individuelles Consulting oder maßgeschneiderte Lösungen – sprechen Sie uns an.
Kontakt
 Caroline Christine Lorz 
clo@~@linear.de
LINEAR buildingLABS – 
 Workflow gemeinsam gestalten.
www.buildinglabs.de









