What´s New

Tutaj znajdziesz wszystkie nowe funkcje bieżącej wersji, a także wszystkie nowe funkcje ostatnich wersji! Aktualizujemy listę wraz z wydaniem funkcji dla danej aktualizacji (pakietu funkcji). Aktualizację do najnowszej wersji można łatwo pobrać i zainstalować za pośrednictwem Centrum instalacji LINEAR.

Uwaga: Większość nowych funkcji jest dostępna tylko dla klientów subskrypcyjnych.

W przypadku głównych wydań (nowy numer wersji) potrzebne są odpowiednie licencje. Możesz o nie poprosić jako klient subskrypcji na naszej stronie kontaktowej.

Poproś o nowe licencje

Filter:

Nowy moduł zestawienie pomieszczeń dla sprawnego zarządzania danymi pomieszczeń

LINEAR Solutions V26.0

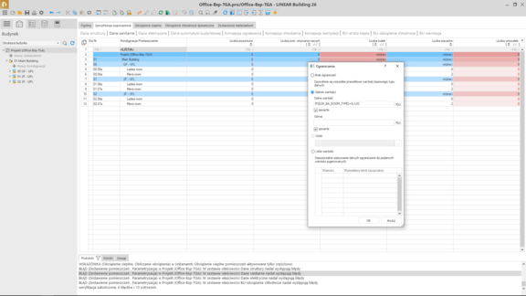
Nowy moduł zestawieniepomieszczeń w LINEAR Building stanowi decydujący krok w kierunku projektowania zgodnego z technologią BIM. Umożliwia zarządzanie cyfrowymi parametrami pomieszczeń we wczesnych fazach projektu - niezależnie od tego, czy istnieje kompletny model budynku CAD, czy dane pochodzą z programu Excel. Synchronizacja Excel dostępna od wersji 25.2 została kompleksowo rozszerzona w wersji 26.0. Nowy moduł pozwala wyświetlać, edytować, weryfikować i obliczać praktycznie każdy możliwy parametr pomieszczenia. Natywne parametry LINEAR, parametry zdefiniowane przez użytkownika oraz importy CAD i Excel są obsługiwane w równym stopniu.

Dla efektywnej organizacji wykorzystujesz indywidualnie dostosowywalne konfiguracje drzewa projektu: Oprócz klasycznej struktury budynku pomieszczenia mogą być grupowane według typu pomieszczenia, stref lub innych kryteriów. Wprowadzanie danych odbywa się w tematycznie uporządkowanych zestawach właściwości, które są przejrzyście wyświetlane w formie tabelarycznej. Inteligentne filtry, funkcje sortowania i automatyczne kontrole poprawności pomagają natychmiast identyfikować błędy i odchylenia.

Informacje zebrane w module zestawienie pomieszczeń stanowią cenną podstawę do obliczeń, takich jak obciążenia grzewcze i chłodnicze, i są synchronizowane we wszystkich odpowiednich modułach LINEAR. Zestawienie pomieszczeń służy jako centralny punkt danych, który może być stale utrzymywany i używany przez wszystkich uczestników projektu.

Korzyści w skrócie:

  • Zarządzanie parametrami pomieszczeń zgodne z BIM z CAD lub Excel
  • Tematycznie posortowane zestawy właściwości z funkcjami filtrowania, sortowania i sprawdzania poprawności
  • Wsparcie automatycznej walidacji danych i porównań cel/wynik
  • Płynna synchronizacja i przepływ danych przez wszystkie fazy planowania i moduły
  • Centralne zbieranie danych dla współpracy i efektywnego zarządzania projektem

 

Automatyczne wymiarowanie w koncepcji tras

LINEAR Solutions V26.0

Znane narzędzie koncepcyjnego projektowania tras zostało rozszerzone o wydajny moduł obliczeniowy. Umożliwia on proste, szybkie i precyzyjne określanie wymiarów kanałów i przewodów poprzez analizę topologii sieci dystrybucyjnej planowanych tras już we wczesnych fazach projektu – na podstawie istniejących informacji o pomieszczeniach.

Dane dotyczące mocy i przepływu objętościowego są pobierane bezpośrednio z pomieszczeń MEP. Pozwala to projektantom rejestrować najważniejsze dane dotyczące budynku w LINEAR Building na wczesnym etapie i automatycznie przenosić je do przestrzeni MEP:

  • Zapotrzebowanie na ciepło → szacunkowe obciążenia grzewcze
  • Zapotrzebowanie na chłód → obciążenia chłodnicze metodą uproszczoną
  • Przepływy objętościowe powietrza zewnętrznego → określanie ilości powietrza
  • Odbiorniki wody ściekowej/pitnej → rejestracja za pośrednictwem nowego modułu szacowania

Za pośrednictwem punktów zasilania, zbierania i przekazywania – podobnych do wcześniej znanych rodzin „początek/koniec sieci" – przypisywane są trasom dodatkowe informacje dotyczące wymiarowania:

  • Definicja systemów wytwórczych
  • Przypisane klasy systemów
  • Rozpiętość temperatury (zasilanie/powrót)
  • Pokrycie zdefiniowanych zapotrzebowań przez poszczególne systemy
  • Dodatkowe warunki brzegowe do obliczeń

Poprzez łączenie wielu pomieszczeń w strefy zaopatrzenia z punktami zbiorczymi główne trasy mogą być wymiarowane szczególnie efektywnie. Obliczone zapotrzebowania są automatycznie zbierane za pośrednictwem zaprojektowanych tras i odpowiednio przypisanych systemów w komponentach początkowych i końcowych oraz wymiarowane odcinkami. Określone wymiary mogą być następnie bezpośrednio wykorzystane w znanej koncepcji tras – od definiowania przekrojów poprzecznych po automatyczną generację wstępnie wymiarowanych przewodów w modelu.

Korzyści w skrócie

  • Wyższa pewność projektowania dzięki wczesnym, precyzyjnym wymiarom instalacji
  • Znacznie zmniejszony nakład pracy na projektowanie dzięki automatycznym obliczeniom
  • Ciągła spójność danych od definicji potrzeb do generowania modelu

Dzięki nowemu modułowi obliczeniowemu koncepcja tras staje się integralną częścią od wczesnych faz projektowania.

Solutions for Revit

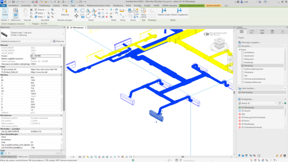
Wizualizacja 3D parametrów przestrzeni MEP

LINEAR Solutions V26.0

Dzięki wizualizacji danych pomieszczeń możesz w przejrzysty sposób przedstawić wszystkie parametry swoich pomieszczeń MEP w widoku 3D. Funkcja tworzy kolorowe bryły wizualizacyjne dla wybranych parametrów pomieszczeń najpierw w tymczasowym widoku. To idealny sposób na szybką analizę i ocenę danych projektowych. Dzięki temu masz dostęp do przejrzystej wizualizacji we wszystkich fazach planowania, którą możesz wykorzystać do różnych celów: sprawdź wcześnie rozmiary pomieszczeń, obłożenie lub typy pomieszczeń, lub szybko i intuicyjnie zweryfikuj temperatury projektowe swojego planowania. Parametry liniowe, takie jak temperatury lub przepływy objętościowe, są wyświetlane za pomocą dostosowywalnych gradientów kolorów, podczas gdy parametrom dyskretnym, takim jak typy pomieszczeń lub kategorie użytkowania, są automatycznie przypisywane kolory. Po dopasowaniu wizualizacji do wymagań możesz zapisać tymczasowy widok i przekształcić go w trwale dostępny widok Revit, którego możesz używać w dowolnym momencie do planów lub prezentacji.

Korzyści w skrócie

  • Szybka analiza dzięki tymczasowym widokom 3D z przypisanymi kolorami parametrów pomieszczeń i automatycznie generowaną legendą
  • Elastyczna wizualizacja typów danych liniowych i dyskretnych z indywidualnymi schematami kolorów
  • Możliwość zastosowania we wszystkich fazach planowania - od wczesnej koncepcji pomieszczeń do końcowej weryfikacji projektu
  • Zapisywanie widoków do użytku w dokumentacji

Ta innowacyjna funkcja wizualizacji sprawia, że złożone dane pomieszczeń są natychmiast zrozumiałe i zapewnia pełną kontrolę nad danymi analitycznymi na każdym etapie projektu.

Solutions for Revit
Customer request

Neutralne listy materiałowe jednym kliknięciem – Usuwaj dane producenta i zarządzaj tekstami skróconymi

LINEAR Solutions V26.0

Chcesz korzystać z podzespołów producentów, ale uzyskać całkowicie neutralną listę materiałową? Dzięki opcji „Zestawienie bez danych producenta” to teraz wyjątkowo łatwe. Wszystkie informacje producenta są automatycznie usuwane z listy materiałowej – idealne do przetargów publicznych lub zestawień materiałowych obejmujących cały projekt.

Ponadto możesz indywidualnie edytować wszystkie teksty skrócone, w tym te pobrane z CAD Browser lub armatur użytkownika. W ten sposób dodasz dodatkowe informacje i dopasujesz zestawienia dokładnie pod swoje potrzeby.

Korzyści w skrócie

  • Neutralizacja listy materiałowej jednym kliknięciem
  • Pełna kontrola i indywidualna edycja tekstów skróconych
  • Elastyczne uzupełnianie dodatkowych informacji w każdej chwili
  • Optymalna transparentność na potrzeby przetargów i dokumentacji
Solutions for AutoCAD / CADinside
Solutions for Revit

Edytor schematów: Inteligentna edycja z pełną integracją modelu

LINEAR Solutions V26.0

Edytor Schematów rewolucjonizuje wprowadzanie zmian na rozwinięciach: pracuj bezpośrednio na swoich schematach - niezależnie od tego, czy pochodzą z modeli Revit, czy zostały przeniesione z LINEAR Building - bez utraty połączeń komponentów. Przesunięcie elementów automatycznie aktualizuje przewody i wbudowane komponenty. Dzięki inteligentnym funkcjom (zmiana pozycji, przerzucanie, wyrównanie) szybko dostosowuj swoje schematy do własnych potrzeb. Wszystkie zmiany są zapisywane z powrotem w widoku rysunku. Edycja schematów pozostaje spójna i wydajna.

Korzyści w skrócie

  • Automatyczne aktualizowanie połączeń - brak potrzeby dalszego, ręcznego przetwarzania
  • Inteligentne funkcje do szybkich i elastycznych dostosowań rozwinięć
  • Pełne zintegrowanie modelu ze schematem
  • Bezproblemowa, dwukierunkowa integracja z Revit

 

Solutions for Revit
Customer request

Nowe i zaktualizowane rodziny wentylacyjne – 20 nowych rodzin

LINEAR Solutions V26.0

Opierając się na licznych życzeniach z LINEAR Idea Channel, rodziny wentylacyjne zostały kompleksowo rozszerzone i zaktualizowane. W wersji 26.0 masz do dyspozycji 20 nowych komponentów – wszystkie w pełni parametryczne. W zależności od typu elastycznie definiujesz wysokości podcienia, kąty lub liczbę lameli, aby precyzyjnie dostosować komponenty do swoich wymagań.

Nowe rodziny obejmują:

  • Kolana wlotowe
  • Kolana wylotowe
  • Podwójne kolana wlotowe
  • Podwójne kolana wylotowe
  • Nasady deflektorowe
  • Nasady lamelowe
  • Poziomy separator deszczu
  • Przejścia dachowe dla dachów płaskich i spadzistych (izolowane i nieizolowane)

Większość dostępna dla kanałów prostokątnych i okrągłych.

Dodatkowo istniejące komponenty zostały zaktualizowane: symbole są teraz rozpoznawalne w widokach 3D na komponentach – regulatory przepływu objętości, filtry i zasuwy są natychmiast identyfikowane. Pozycje silnika można przesunąć za pomocą pola wyboru bez obracania komponentu.

Zmieniane połączenie trójnikowe automatycznie sugeruje praktyczne połączenia, gdy spotykają się różne wymiary. Dzięki nowym, elastycznie konfigurowalnym rodzinom złączeń powstają gotowe do produkcji połączenia.

Korzyści w skrócie:

  • 20 nowych komponentów, w pełni parametrycznych dla maksymalnej elastyczności
  • Komponenty łatwo rozpoznawalne w widokach 3D poprzez symbole
  • Inteligentne połączenia automatyczne ze zmiennymi sugestiami reduktorów
Solutions for Revit
Customer request

Aktualizacja zawiesi po przesunięciu instalacji

LINEAR Solutions V26.0

W dynamicznych procesach budowlanych zdarza się, że nawet w późnych fazach planowania przewody lub kanały muszą zostać przemieszczone. Aby Twój projekt pozostał spójny, w wersji 26.0 wprowadzono nową funkcję aktualizacji mocowań. Mocowania są automatycznie dostosowywane do zmienionej pozycji powiązanych przewodów lub kanałów, dzięki czemu modele pozostają aktualne, eliminowane są rozbieżności, a dodatkowa praca zostaje znacząco ograniczona.

Korzyści w skrócie

  • Znaczna oszczędność czasu podczas zmian w procesie projektowania
  • Automatyczne dostosowanie mocowań przy zmianie pozycji przewodów lub kanałów
  • Spójne modele bez ręcznego dopasowywania
  • Znacznie zmniejszony wskaźnik błędów dzięki zautomatyzowanej aktualizacji

Ta inteligentna automatyzacja zapewnia konsekwentnie aktualny projekt montażowy i daje większą pewność przy nagłych zmianach projektowych.

Solutions for Revit
Customer request

Mocowania w powiązanych modelach MEP

LINEAR Solutions V26.0

W wersji 26.0 spełniamy często zgłaszane życzenie klientów z LINEAR Idea Channel: elastyczne umieszczanie mocowań również w powiązanych modelach MEP. Organizujesz swoje projekty w modelach podzielonych według branż i chcesz przedstawić mocowania w oddzielnym modelu? Od teraz sam decydujesz, czy zamocowania znajdują się w powiązaniu, czy będą zawarte w tym samym modelu. Ta funkcja bezproblemowo dostosowuje się do Twojego indywidualnego podziału projektu i umożliwia precyzyjniejsze planowanie zawiesi.

Korzyści w skrócie

  • Mocowania działają teraz również w powiązanych modelach
  • Swobodny wybór struktury modelu zgodnie z wymaganiami projektu
  • Zoptymalizowana współpraca w procesach planowania podzielonych według branż

Dzięki tej funkcji zgłoszonej przez społeczność rozszerzamy Twoją swobodę projektowania i jeszcze lepiej wspieramy nowoczesne przepływy pracy BIM. Masz własne pomysły na nowe funkcje? Prześlij swoje propozycje w LINEAR Idea Channel i pozwól innym użytkownikom głosować!

Solutions for Revit
Customer request

Automatyczne generowanie schematów rozszerzone o chłodzenie

LINEAR Solutions V26.0

W wersji 26.0 automatyczne generowanie schematów zostaje rozszerzone o dyscyplinę chłodzenia. Twórz szczegółowe schematy chłodzenia bezpośrednio ze swojego modelu 3D z odpowiednimi symbolami i pełnym połączeniem ze wszystkimi komponentami w modelu 3D. Twój model 3D pozostaje centralnym źródłem informacji, jednak w razie potrzeby możesz w dowolnym momencie dokonać ręcznych zmian na rozwinięciu.

Korzyści w skrócie

  • Automatyczne generowanie schematów dla systemów chłodzenia bezpośrednio z modelu 3D
  • Spójne symbole i pełne połączenie z elementami modelu
  • Ujednolicony workflow dla ogrzewania, wody pitnej i chłodzenia
  • Elastyczne opcje edycji ręcznej dostępne w razie potrzeby
Solutions for Revit
Customer request

Przenoszenie danych producenta z CAD Browser do neutralnych komponentów

LINEAR Solutions V26.0

Kolejna funkcja z naszego Idea Channel: wykorzystanie danych producenta bez konieczności wymiany istniejącego elementu w modelu. Od wersji 26.0 jest to możliwe. Nowa funkcja pozwala na przeniesienie odpowiednich danych producenta z CAD Browser bezpośrednio do już umieszczonych elementów w modelu – bez konieczności wymiany geometrii. W szczególności w przypadku wentylacji daje to możliwość przeniesienia danych istotnych dla obliczeń z CAD Browser do elementów w modelu i wykorzystania ich w obliczeniach.

W ten sposób pracujesz z rzeczywistymi wartościami producenta, uzyskując bardziej precyzyjne obliczenia i realistyczne wyniki, podczas gdy model pozostaje neutralny i elastyczny. Jest to szczególnie cenne, jeśli najpierw planujesz przy użyciu elementów ogólnych, a następnie chcesz je wzbogacić o konkretne dane produktu – bez konieczności wprowadzania zasadniczych zmian w modelu. Zachowujesz maksymalną swobodę planowania, a jakość danych znacznie wzrasta.

Zalety w skrócie:

  • Przenoszenie danych producenta z CAD Browser do istniejących komponentów – bez konieczności wymiany komponentów
  • Model pozostaje neutralny i elastyczny, ale zawiera rzeczywiste wartości producenta
  • Bardziej precyzyjne obliczenia dzięki wysokiej jakości danym produktu
  • Nie ma potrzeby zmiany modelu – maksymalna swoboda planowania
Solutions for AutoCAD / CADinside
Solutions for Revit
Customer request

Prosta regulacja wysokości komponentów przez Właściwości LINEAR

LINEAR Solutions V26.0

Dzięki radykalnemu uproszczeniu regulacji wysokości elementów i grup elementów spełniamy kolejne życzenie klienta zgłoszone w kanale LINEAR Idea Channel. Nowe parametry wysokości umożliwiają wygodne przesuwanie pojedynczych komponentów lub całych grup komponentów w wysokości poprzez bezpośrednią modyfikację ich właściwości. Niezależnie od tego, czy chcesz dostosować komponent w obrębie piętra, czy przenieść go całkowicie na inne piętro – oba są teraz realizowane bezpośrednio i intuicyjnie za pośrednictwem właściwości LINEAR.

Korzyści w skrócie

  • Bezpośrednie wprowadzanie wysokości dla pojedynczych komponentów lub całych grup
  • Przesunięcia między piętrami bez ręcznego przemieszczania
  • Znaczne oszczędności czasu podczas dostosowywania modelu
Solutions for AutoCAD / CADinside

Ulepszona funkcja filtrowania w przeglądarce CAD – szybsza selekcja produktów

LINEAR Solutions V26.0

Funkcja filtrowania w przeglądarce CAD LINEAR, wprowadzona w wersji 25, została znacząco rozszerzona i zoptymalizowana w wersji 26.0. Wybór produktów jest teraz jeszcze szybszy, wygodniejszy i dokładniejszy – szczególnie przy dużych katalogach producentów i złożonych zapytaniach wyszukiwania.

Trzy kluczowe ulepszenia, które robią różnicę: selekcja produktów automatycznie łączy różne właściwości filtrów i zawęża wyświetlanie spośród wszystkich dostępnych producentów – dzięki czemu bez trudu znajdziesz komponenty dokładnie spełniające Twoje wymagania. Nowa interaktywna nawigacja pozwala łatwo przełączać się między poziomami hierarchii i bezpośrednio przeskakiwać do określonych kategorii.  I wreszcie, możesz teraz zapisywać i ponownie używać swoich filtrów: Tymczasowo zapisane filtry można przechowywać jako ulubione – idealne dla często używanych zapytań.

Korzyści w skrócie:

  • Niezależne od producenta filtrowanie produktów dla precyzyjnych wyników wyszukiwania
  • Interaktywna nawigacja do szybkiego przełączania między poziomami hierarchii
  • Znacznie szybszy i bardziej wydajny wybór komponentów w dużych katalogach

 

Solutions for AutoCAD / CADinside
Solutions for Revit